JAVA AQS 实现细节
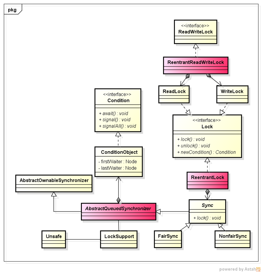
AQS(AbstractQueuedSynchronizer)是java lock的实现基础,如下类图描述,juc的很多实现都依赖AQS。AQS确实比较复杂, 所有不同锁的每个细节难以描述清楚,所以本文的重点是使用ReentrantLock作为例子只分析NonfairSync和condition的实现原理, 其它锁的实现原理都是以此作为基础进行扩展和优化。

从Lock的一段简单代码开始
就以下面一段我们经常使用的简单代码作为例子,例子中就是使用Lock和Condition实现线程安全的生产者-消费者模型,借助这个简单的例子, 我们一步步分析一下Lock内部是如何实现线程同步的。
1 2 3 4 5 6 7 8 9 10 11 12 13 14 15 16 17 18 19 20 21 22 23 24 25 26 27 28 29 30 31 32 33 34 35 36 37 38 39 40 41 42 43 44 45 46 47 48 49 50 51 52 53 54 55 56 57 58 59 60 61 62 63 64 65 66 67 68 69 70 71 72 73 74 75 76 77 78 79 80 81 82 83 84 85 86 87 88 89 90 91 92 93 94 95 96 97 98 99 100 101 102 103 | |
AQS基础数据结构
在开始分析之前,先讲一下AQS实现中的基础数据结构(如下图所示) AQS基础数据结构.png
- state:32位整数描述的状态位来支持原子操作(volatile+CAS)
- head:有序队列的队头结点,tail:有序队列的队尾结点
- pre:当前节点的前一个结点引用 next:当前节点的下一个节点引用主要用于构建有序队列的双向链表
- thread:当前节点绑定的线程
- waitStatus:当前节点的等待状态
- nextWaiter:当前节点的后继节点,主要结合Condition使用
- firstWaiter:Condition队列的第一个Node
- lastWaiter:Condition队列的最后一个Node,主要用于表示Condition队列的头和尾节点,需要区分AQS队列的head和tail
Lock.lock()
从Lock的lock方法作为入口讲起,参考下面的处理流程图:

整个加锁执行逻辑:
- 1.如果tryAcquire(arg)成功,返回true,说明当前线程已经拿到锁,执行当前线程操作,整个lock()过程就结束了。如果失败进行操作2。
- 2.创建一个独占节点(同时会新生成一个傀儡头结点)并且将此节点加入CHL队列末尾。进行操作3。
- 3.acquireQueued(node,arg),自旋尝试获取锁,如果获取失败,则根据前一个节点来决定是否挂起(park()),不管是否挂起,都会自旋,直到成功获取到锁。如果在自旋的过程中线程被中断过,那么会置线程中断标志, 进行操作4。
- 4.如果当前线程已经中断过,那么就中断当前线程(清除中断位)。
Lock.unlock()

整个解锁执行逻辑:
- 1.tryRelease(arg)执行解锁操作,如果锁释放失败或者当前线程没有持有锁,则抛出异常(IllegalMonitorStateException),如果成功,则进行操作2。
- 2.获取CHL队列头结点,如果头结点为空或者状态为0,说明CHL队列为空,结束锁释放过程,否则进行操作3。
- 3.找到需要唤醒的继任节点,并进行线程唤醒操作(unpark()),同时会维护CHL队列,去除已中断或者超时的节点,结束锁释放过程。
AQS队列

AQS队列
- 整个AQS队列为带头结点和尾节点的双向链表,其中的节点主要以waitStatus来表示其状态,并绑定对应的线程。
- AQS队列的头节点为傀儡节点,唤醒的节点为傀儡节点的继任节点,移除节点从队列头节点开始,添加节点从队列尾节点开始,添加时主要以CAS操作保证线程安全。
- AQS队列主要按FIFO来保证节点的执行顺序,以此来达到公平性。
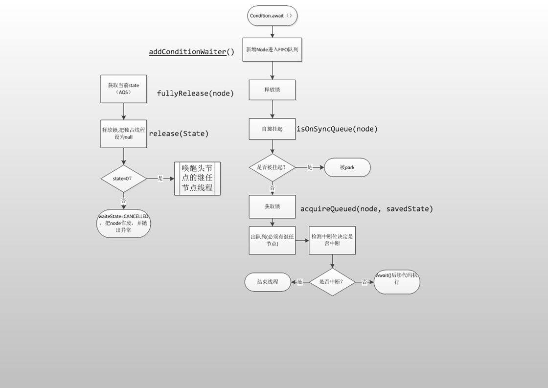
Condition.await()

执行逻辑如下:
- 1.将当前线程加入Condition锁队列。特别说明的是,这里不同于AQS的队列,这里进入的是Condition的FIFO队列。
- 2.释放锁,这里可以看到将锁释放了,否则别的线程就无法拿到锁而发生死锁。进行3。
- 3.自旋(while)挂起,直到被唤醒或者超时或者CACELLED。进行4。
- 4.获取锁(acquireQueued),并将自己从Condition的FIFO队列中释放,表明自己不再需要锁(我已经拿到锁了)。
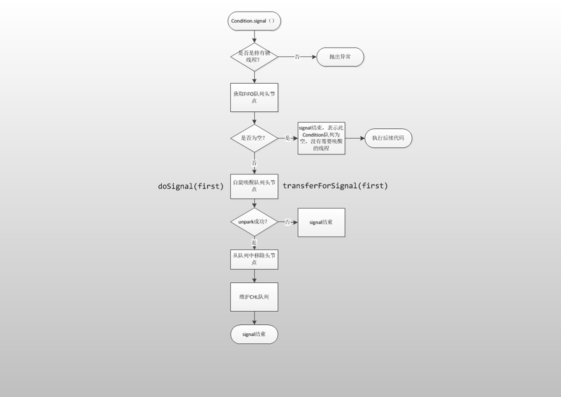
Condition.signal()

signal就是唤醒Condition队列中的第一个非CANCELLED节点线程, 而signalAll就是唤醒所有非CANCELLED节点线程。当然了遇到CANCELLED线程就需要将其从FIFO队列中剔除。
aqs和condition2个队列

AQS和Condition队列
- 以生产者-消费者模型来说,在产品的生成和消费过程中,会维护3个队列,一个AQS队列,一个生产者条件队列,一个消费者条件队列。
- AQS和Condition队列有一定的不同,条件队列为典型的FIFO队列,而AQS带有一定的特性(头结点和继任节点关系)。
- 当执行await()会向相应的条件队列中加入条件节点,并进行相应的维护,当执行signal()或者signalAll()时,会将条件队列中的节点维护到AQS中,进行队列间的交互。